Diagramas¶
Todos os diagramas que estão aqui podem ser encontrados na pasta de imagens.
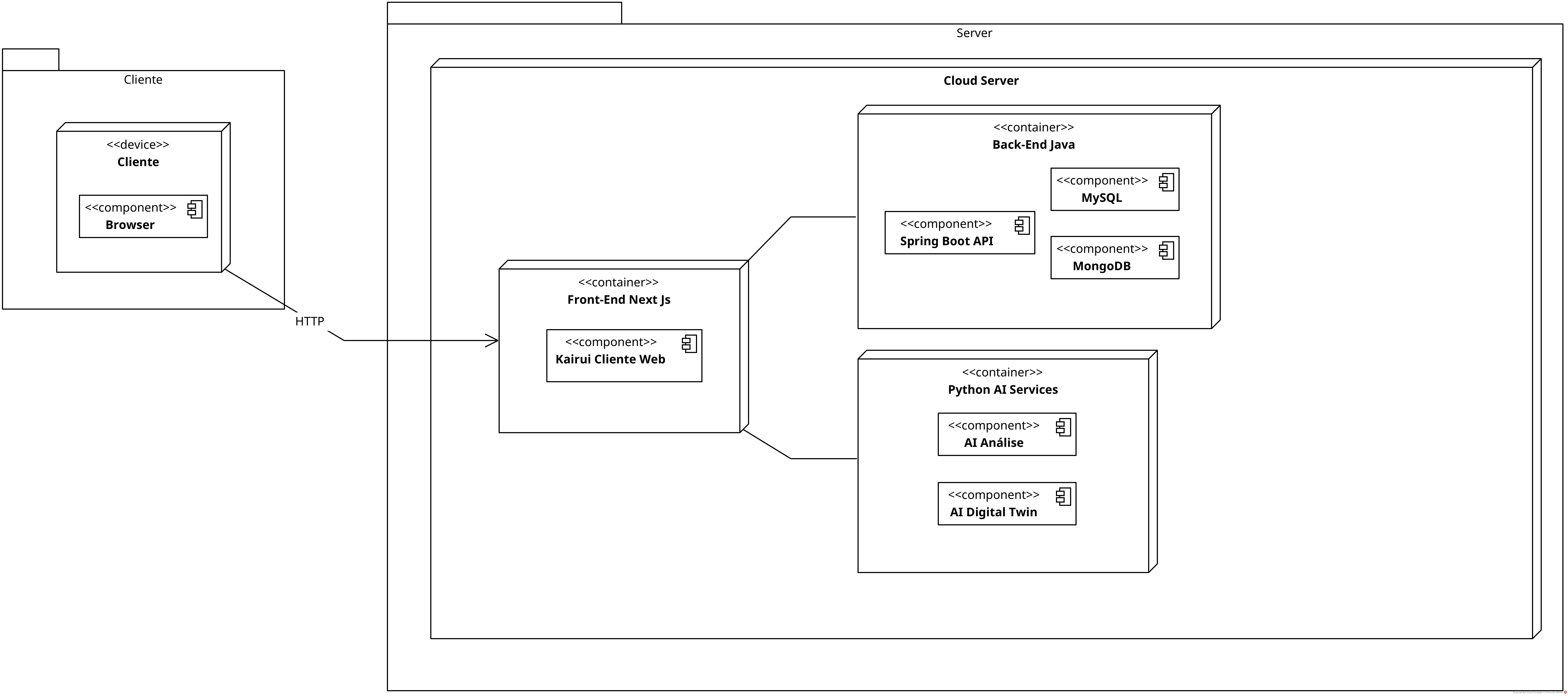
Arquitetura do projeto - Diagrama de Implantação¶

Nota: O diagrama de implantação mostra a arquitetura geral do sistema, incluindo: - Frontend (Next.js) - Backend (Spring Boot) - Serviço de ML (FastAPI) - Bancos de dados (MySQL + MongoDB) - Comunicações entre serviços
Diagrama Entidade-Relacionamento¶

Diagramas Futuros¶
Os novos diagramas que forem implementados serão adicionados abaixo dos que já existem no arquivo